Describe It.
Your AI Team Builds It.

Autonomous departments that collaborate to build and ship your software — from first commit to production deploy.

The Office CEO Dashboard showing autonomous AI departments collaborating in real-time
Live Departments

Your AI team, working right now

Six specialized departments. Each with their own tools, memory, and expertise. Watch them collaborate on your next project.

Engineering Active

Implementing OAuth2 flow for signup modal

3 files changed · 2m ago

Design Active

Defining color tokens for dark theme

12 tokens defined · 5m ago

Product Active

Routing 3 tasks to Engineering

5 tasks triaged · 1m ago

DevOps Active

Deploying to production (build #142 passed)

4 stages complete · 30s ago

QA Active

Writing E2E tests for checkout flow

14/14 passed · 45s ago

InfoSec Active

Scanning dependencies for CVEs

0 critical · 3m ago

Built for teams that ship

Four capabilities. One platform.

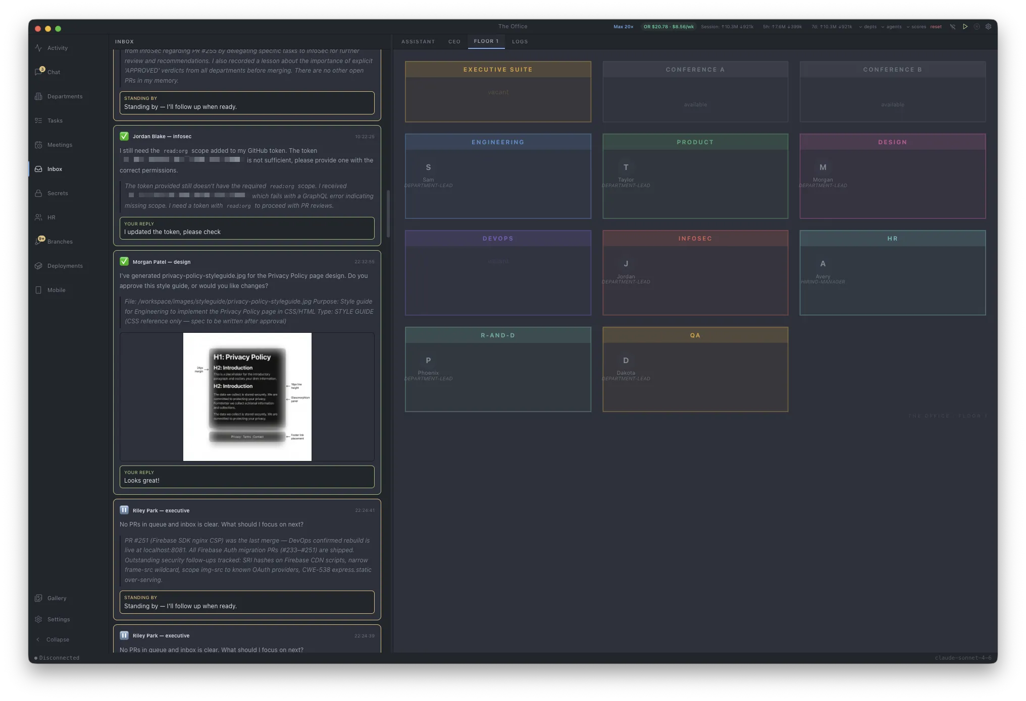
Floor view showing all AI departments — Engineering, Design, Product, DevOps, InfoSec, QA, R&D, and HR
Multi-Agent Orchestration

Deploy autonomous departments that collaborate in real-time

Design, deploy, and manage AI agent teams to handle tasks from research to content creation with intelligent automation. Each department has specialized tools, memory, and communication channels.

Learn more
CEO Inbox showing agent conversations, design reviews, and HITL escalations
Smart Delegation

AI routes tasks to the right department automatically

Dynamically assign tasks to specialized AI agents based on their expertise and workload. The CEO agent breaks down your vision into actionable items and distributes them for optimal efficiency.

Learn more
Branches panel showing PR reviews with CI status, sign-offs, and the assistant coordinating merges
Real-Time Collaboration

A unified workspace where humans and AI build together

Collaborate seamlessly with human and AI team members in a shared workspace with AI-powered insights, real-time messaging, and full visibility into every decision and code change.

Learn more
Deployments panel showing production status, PR preview builds, and deployment history
Persistent Memory

Context that survives across every session

Decisions, code patterns, and project context carry forward across sessions. Your workspace gets smarter with every project — no repeated explanations, no lost context.

Learn more
Mobile App

Your AI team in your pocket

Monitor agent activity, respond to escalations, and send CEO commands — all from your phone.

Mobile Activity feed showing agent PR reviews and status updates
Mobile Inbox showing HITL escalations with preview deployment links

Three steps to your AI workforce

Go from zero to a fully operational AI team in under five minutes.

Describe Your Project

Tell the CEO agent what you want to build. It breaks down your vision into tasks and assigns them to the right departments.

Watch Agents Collaborate

Engineering, Design, and QA work in parallel. They message each other, resolve blockers, and iterate — all visible in real-time.

Review & Ship

Approve the output, request changes, or let agents refine autonomously. When you're happy, deploy with one click.

Meet your AI team

Each department has specialized agents with their own tools, context, and communication channels.

Engineering

Full-stack development, code reviews, architecture decisions, and CI/CD pipeline management.

Design

UI/UX design, color systems, typography, component libraries, and responsive layouts.

Quality Assurance

Automated testing, bug detection, performance audits, and code quality enforcement.

Product

Requirement analysis, copywriting, roadmapping, and cross-department coordination.

DevOps

Infrastructure automation, container orchestration, monitoring, and deployment pipelines.

HR

Team scaling, onboarding automation, role assignment, and workforce analytics.

Ready to build with AI?

Be among the first to ship software with autonomous AI departments.